728x90

import React, { Component } from 'react'
class Test extends Component {
componentWillMount() {
console.log('class => componentWillMount')
}
componentDidMount() {
console.log('class => componentDidMount')
}
shouldComponentUpdate(nextProps, nextState) {
console.log('class => shouldComponentUpdate')
return true
}
componentWillUpdate(nextProps, nextState) {
console.log('class => componentWillUpdate')
}
componentDidUpdate(nextProps, nextState) {
console.log('class => componentDidUpdate')
}
render() {
console.log('class => render')
return <div></div>
}
}
export default Test

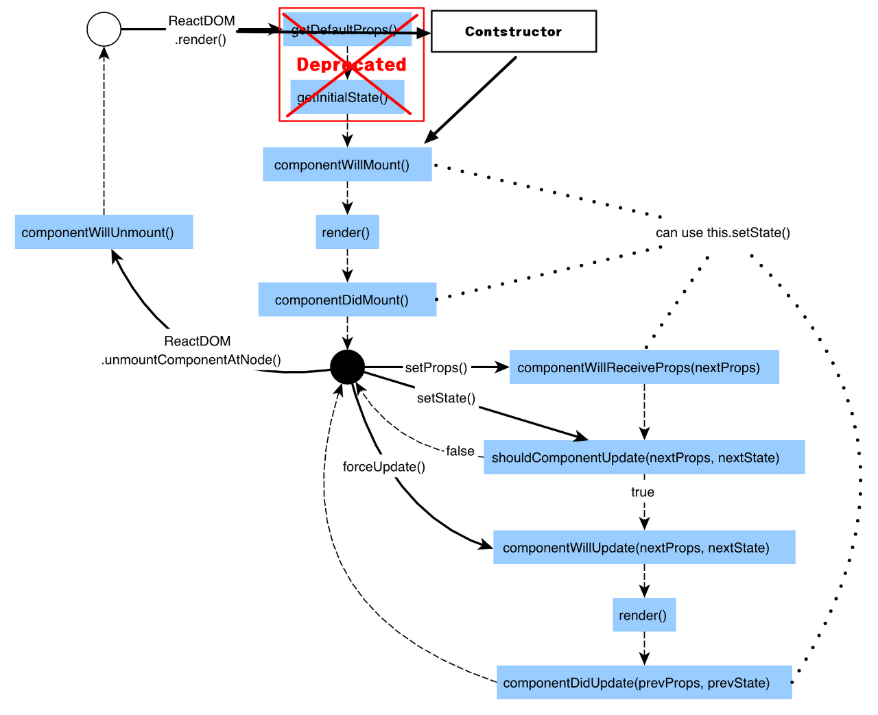
componentWillMount는 화면이 만들어지기 전에 호출이 됩니다. 즉 화면이 만들어지기 전에 호출해야할 함수들을 선언해줍니다.
componentDidMount는 화면이 만들어진 다음 호출이 되는 함수 입니다. 즉 화면이 만들어진 후에 처리해야할 로직이 있다면 사용을 합니다.
shouldComponentUpdate(nextProps, nextState) {
console.log('class => shouldComponentUpdate')
return true
}
shouldComponentUpdate는 true를 리턴할 경우 render를 호출해주고 true를 리턴하지 않으면 render를 호출하지 않습니다.
componentWillUpdate(nextProps, nextState) {
console.log('class => componentWillUpdate')
}

상태가 변경될 경우 shouldComponentUpdate가 먼저 호출되고 componentWillUpdate가 실행이 됩니다.
728x90
'프론트엔드 > React' 카테고리의 다른 글
| useCallback과 useMemo (0) | 2021.12.11 |
|---|---|
| useRef (0) | 2021.10.27 |
| 컴포넌트 내에서 AJAX 요청 (0) | 2021.10.20 |
| Effect Hook (0) | 2021.10.20 |
| Side Effect (0) | 2021.10.20 |